

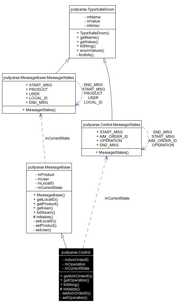
A market control message. For example, cancel an order. Stop processing an aim order, etc...
Public Member Functions | |
| String | getAimOrderID () |
| String | getOperation () |
| String | toString () |
Protected Member Functions | |
| void | initialize (XmlPullParser parser) throws ParseException, XmlPullParserException, IOException |
Private Member Functions | |
| void | setAimOrderID (String aimOrderID) |
| void | setOperation (String operation) |
Private Attributes | |
| String | mAimOrderID = null |
| String | mOperation = null |
| MessageStates | mCurrentState = MessageStates.START_MSG |
|
|
|
|
|
|
|
|
Reimplemented from pullparse.MessageBase.
|
|
|
|
|
|
|
|
|
|
|
|
|
|
|
Reimplemented from pullparse.MessageBase.
|
|
|
|
1.3.8